Note: Assignment 5 is a double assignment. Each milestone (MS1 and MS2) is worth 1/6 of the assignments grade for the course, the same as (individually) Assignments 1–4.
Due:
- Milestone 1 due Mon Nov 17th by 11pm
- Milestone 2 due Fri Dec 5th by 11pm (no late hours allowed)
Note that you may not use late hours on Milestone 2. Please plan accordingly.
Grading Criteria
Milestone 1:
- Implementation of sender client: 22.5%
- Implementation of receiver client 22.5%
- Design and coding style: 5%
Milestone 2:
- Implementation of server: 30%
- Report explaining thread synchronization in server: 15%
- Design and coding style: 5%
Table of contents
- Overview
- Goals of the assignment
- Demo
- The protocol - Important: You must read this before starting the assignment!
- Assignment skeleton
- Milestone 1: The clients
- Receiver
- Sender
- Error handling
- Implementation tips
- Testing - This is an important section!
- Automated testing - Do not attempt automated testing until you have thoroughly manually tested your programs.
- Milestone 2: The server
- Tasks
- Using threads for client connections
- Receiver and sender loops
- Broadcasting messages to receivers
- Synchronizing shared data
- Error handling
- Implementation tips
- Testing
- Manual testing
- Automated testing - Do not attempt automated testing until you have thoroughly manually tested your program.
- Reference
- Submitting
Overview
Download csf_assign05.zip and unzip it.
In this assignment, you will develop a chat client program that communicates synchronously with a server in real-time. You may think of this as an implementation inspired by classical chat systems such as IRC.
Note: We highly recommend that you use C++ for this assignment. The provided skeleton code includes partially implemented classes which we encourage you to use as the basis for your client and server implementations.
Goals of the assignment
The main goal of the assignment is to provide an opportunity to create a network application.
Although this will be a relatively simple program, it is representative of a larger class of network-enabled systems:
- It will have a protocol for communication between clients and server
- it will allow communication over a network (specifically by accepting TCP connections from clients)
- It will use concurrency and synchronization primitives to coordinate access to shared data on a remote server
Demo
Here is an example chat session with two different senders and three receivers, all connected to the same server:
(thanks asciinema for the wonderful terminal recording widget!)
The Protocol
The client and server communicate by exchanging a series of messages over a TCP connection. There are two kinds of clients: a receiver which is used to only read messages from the server, and a sender that is used to send messages to the server. To allow multiple groups of people to talk independently, the server partitions clients into “rooms”. All receivers in the same room will receive that same set of message, and all senders in the same room will broadcast to the same receivers.
A message is an ASCII-encoded transmission with the following format:
tag:payload
A message is subject to the following restrictions:
- A message must be a single line of text with no newline characters contained within it.
- A message ends at a newline terminator which can be either
"\n"or"\r\n". Your programs must be able to accept both of these as newline delimiters. - The
tagmust be one of the operations specified in the “tag table”. - The payload is an arbitrary sequence of characters. If a tag has a structured payload, the payload must be formatted exactly as specified.
- If a tag has a payload that is ignored (e.g., the “quit” and “leave” tags),
the tag/payload separator character
:must still be present (e.g.quit:notquit), even if the payload is empty - An encoded message must not be more than
MAX_LENbytes.
The first message sent to the server by a client is considered a login message, and must have one of the following tags:
sloginrlogin
These commands allow the client to log in to the server with the specified
usernames. slogin is for a sender, and rlogin is for a receiver. A receiver
terminates its connection by simply closing its socket. The server will
automatically detect when this happens by looking a send failure on the next
message sent to the client.
If a client logs in with slogin, from that point forwards, it is a synchronous
protocol. The client sends a message, and the server sends a response,
indicating the status of the request.
The following message types are defined:
| Tag | Sent by | Payload content/format | Description |
|---|---|---|---|
| err | server | message_text | client’s request was not carried out. |
| ok | server | message_text | client’s request ran to completion. |
| delivery | server | room:sender:message_text | a delivery of a received message to a receiver. |
| slogin | sender | username | log in as sender. |
| rlogin | receiver | username | log in as receiver. |
| join | sender/receiver | room_name | client wants to join specified room (which will be created as necessary). Client leaves the current room if applicable. |
| leave | sender | [ignored] | the sender sends this command to leave the chat room they are currently in |
| sendall | sender | message_text | send a message to all users in room |
| quit | sender | [ignored] | client is done, server will close the connection. |
You may have the following assumptions about the usernames and room names we test your programs on:
- They will be at least one character in length
- They will contain only letters (
a-zorA-Z) or digits (0-9)
The reference server implementation will reject operations in which the username and/or room name do not meet these criteria.
Assignment skeleton
We have included a reasonably comprehensive assignment skeleton in the starter code to help you factor your design into manageable parts. You are free to change any part of the design, up to and including writing your assignment from scratch, so long as your program follows all semantics of the reference executables.
If you elect to change the skeleton code or the Makefile, ensure that you build executables with the sames names. Exercise extreme caution if you change our synchronization architecture to avoid introducing issues.
Here is a description of the files included in the starter code:
client_util.{h,cpp}- contain utility functions that are shared between the send client and receive client.connection.{h,cpp}- class describing a connection between a client and server. Used by both the receiver, the sender, and the server.csapp.{h,c}- functions from the CS:APP3e book. You are free to modify functions here as needed, e.g. adding const qualifiers for const correctness, but be careful if you don’t completely understand the function you’re changing!guard.h- RAII style block-scoped lock. Creating the object acquires the lock, destroying the object (i.e. when it goes out of scope) releases the lock.message.h- class representing the protocol message format.receiver.cpp- contains the main function for the receiver.room.{cpp,h}- room class used by the server.sender.cpp- contains the main function used by the sender.server.{cpp,h}- server class that tracks and aggregates the entire chat server’s state. Highly recommended that you follow the sketch presented here.server_main.cpp- Contains the main function for the server. If you implementserver.cppcorrectly above, you should not need to make changes to this file.
Milestone 1: The clients
For the first part of this assignment, you will be responsible for implementing the receiver and the sender to communicate with a server binary included in the starter code. Note that the following messages are considered unused and do not need to be handled by any client:
senduser
Receiver
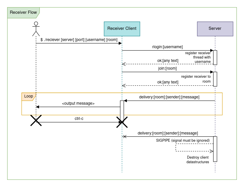
The receiver will be run in the following manner from the terminal:
./receiver [server_address] [port] [username] [room]
The receiver must send the rlogin message as its first message to the server.
The following sequence diagram has been provided for your reference (note that
this only covers the “happy case”):

The receiver should print received messages to stdout in the following format:
[username of sender]: [message text]
The following messages must be handled:
rloginjoindeliveryokerr
If the server returns err for either the rlogin or join message, the
receiver must print the error payload to stderr/cerr and exit with a
non-zero exit code. The receiver does not need to exit cleanly, we expect it to
terminate it by sending it a SIGINT (a.k.a. <ctrl>+c).
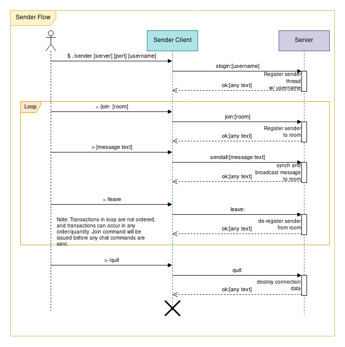
Sender
Run the sender using the following command:
./sender [server_address] [port] [username]
The sender must send the slogin message as its first message to the server.
The following communication flow has been provided for your reference (note that
this only covers the “happy case”):

The following messages must be handled:
sloginjoinsendallleaveokerr
After the sender logs into the server, it should read stdin for messages and
commands. Commands start with the / character and may be one of the following:
/join [room name]- joins the specified room on the server using ajoinmessage/leave- leaves the current room, stopping all message delivery using aleavemessage./quit- Instructs the server to disconnect the current send client using aquitmessage.- All other commands should be rejected with an error message printed to
stderr/cerr
You may assume that all command arguments are valid if the command matches a recognized command.
The client must listen for a response from the server after sending each message
(synchronous protocol). It is okay to stop reading user input during this time. If the
server returns err in response to the slogin request, the sender should print the
error payload to stderr/cerr and exit with a non-zero exit code. If the server returns
err for any other request, the sender should print the error payload to stderr/cerr
and continue processing user input.
If the quit commend is issued, the sender must wait for a reply from the
server before exiting with exit code 0.
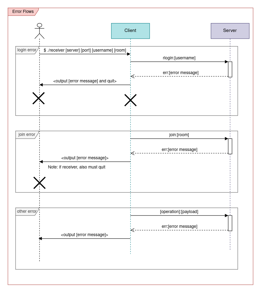
Error Handling
The following diagram summarizes how errors should be handled:

Each error message must be exactly one line of text printed to stderr/cerr. The error
text printed must be exactly the payload returned from the server in the err message.
You may assume that this payload will always be correctly formatted. For client-side
errors, you may choose any error string.
You must handle failures to open the TCP communication socket by printing an informative error message and exiting with a non-zero exit code. You may assume that the server will stay online for the entire duration of the chat session.
If a client is run with an invalid number of arguments, a descriptive usage
message should be printed to stderr indicating how the program should be invoked.
Implementation Tips
You are free to use any functions in the provided csapp.h header. In particular, we
recommend that you use the rio_* family of functions for writing to the TCP socket file
descriptors instead of using the raw syscalls. TCP connections have significant latency
that requires reads and writes to be buffered correctly for expected behaviour. Remember
that rio_readlineb does not strip the newline characters.
To open the client connection to the server, we recommend using the
int open_clientfd(char* hostname, char* port) function. This function accepts
a hostname (server address) as a string and the desired port as a string, and
returns a file descriptor that is ready for use with the rio_* family of
functions.
Testing
To aid your testing your program, we have provided a sample server implementation as a Linux binary in the starter code (see the Reference implementation section below.) We have intentionally compiled it without debugging information and stripped it of symbols. If your clients are implemented correctly, you should be able to type in a message and see the message appear on all read clients in the same chat-room. You may run our server binary using the following command:
./reference/ref-server [port number]
where [port number] is any integer greater than 1024. If the server fails to
open on the given port, try another one. You must specify the same port between
all clients and the server.
Note that you might need to set execute permission on the executable before running it:
chmod a+x reference/ref-server
We have only tested the binary on the Ugrad systems, and do not guarantee that it will work anywhere else. It definitely will not work on Mac computers, but may work on certain versions of WSL2.
You can also test one client at a time by using netcat as follows:
nc localhost [portnumber]
You can also spawn a netcat “server” using the following commands:
nc -l <port>
where port is a number greater or equal to 1024. You would then type in the server responses yourself in the netcat terminal window after you get a client connected to the “server” following the sequence diagrams above.
You can then pretend to be a receiver by sending a rlogin request:
rlogin:alice
join:cafe
sendall:Message for everyone!
Or you can pretend to be a sender by sending a slogin request:
slogin:bob
join:cafe
<messages will appear here as they are sent to the room "cafe">
Do not Valgrind netcat as that will not be testing your program, and may
generate false positives. You should ensure that you run Valgrind directly on the
client executables (e.g. valgrind ./receiver ...).
We have recorded a screencast which demonstrates several testing scenarios using combinations of the reference server, your clients, your server, and netcat:
https://jh.hosted.panopto.com/Panopto/Pages/Viewer.aspx?id=c1bb9b7b-197d-490f-a811-b38e000c451b
We also have a recording of a terminal session where we demonstrate some of these manual testing workflows:
Automated testing
You can obtain the automated test scripts here:
Download them on in the terminal using wget [link] while you
are in the same directory your project is in. Don’t forget to make them
executable after downloading them using chmod u+x [file].
test_receiver.sh is invoked as follows:
./test_receiver.sh [port] [sender_client] [room] [server_in_file] [output_stem]
and test_sender.sh is invoked as follows:
./test_sender.sh [port] [sender_client] [client_in_file] [server_in_file] [output_stem]
Note that test_sender.sh exits with the exit code the client exited with, so you
can verify that your client exited with the correct exit code by running echo
$? immediately after running the test script.
The arguments are:
port- port to run server on. Pick anything above 1024.*_client- name of the client binary to run.room- room to connect the sender to.server_in_file- file containing list of messages server should send, one message per lineclient_in_file- file containing list of user inputs to the client, one per line.output_stem- base filename for the output, the files[output_stem]-received.out,[output_stem]-client.out,[output_stem]-client.errwill be created which correspond to the messages sent by the client to the server, the output the client printed tostdout, and the output the client printed tostderrrespectively.
While we highly encourage you to come up with your own test inputs, we have provided the following test inputs for reference:
You can run the example receiver test using:
./test_receiver.sh 12345 receiver partytime test_receiver_server.in receiver_test
and you should verify that receiver_test-client.err is empty, that
receiver_test-client.out contains exactly:
bob: hi alice
robert_de_bobert: I have the cookies.
bob: cookies?
and that receiver_test-received contains exactly:
rlogin:alice
join:partytime
You can run the example sender test using:
./test_sender.sh 12346 sender test_sender_client.in test_sender_server.in sender_test
and you should verify that sender_test-client.err is empty, and that
sender_test-received contains exactly:
slogin:alice
join:partytime
sendall:Hello World!
join:cafe
sendall:get me 1 coffee
quit:bye
With the exception of the payload to quit (it can be any text).
Milestone 2: The server
For this part of the assignment, you will be responsible for implementing the server. The server is responsible for accepting messages from senders and broadcasting them to all receivers in the same room.
The server can be run using the following command:
./server [port]
where [port] specifies the port that the server should listen on.
Keep in mind that you may not use late hours for Milestone 2. Please plan accordingly.
Tasks
Here is a suggested order of implementation:
- Create a thread for each client connection. You will need a datastructure to
represent the data associated with each client. We recommend that you use the same
Connectionclass you used in part 1 to represent these connections. You may use the login message to determine what kind of client is trying to connect. - Process control messages from clients.
- Broadcast messages to all receivers in a room when a sender sends a message. At this point your server should work with well-behaving clients that don’t send messages at the same time.
- Add synchronization for access to share data structures (
Rooms,Server) so no messages are lost, even if a receiver leaves or tries to join in the middle of a broadcast. You also must not lose messages that are sent at the same time from two different senders.
Using threads for client connections
Your server applications will to handle connections from multiple clients simultaneously in order to be useful (after all, it is quite sad to only be able to chat with oneself). Threads are a useful mechanism for handling multiple client connections because they allow the code that communicates with each client to run concurrently.
In your main server loop (Server::handle_client_requests() if you are following our
scaffolding), you should create a thread for each accepted client connection using
pthread_create(). A struct should be created to pass the Connection object and other
required data to the client thread using the aux parameter of pthread_create(), and
worker() should be used as the entrypoint for the thread. It may also be a good idea to
create a User object in each client thread to track the pending messages, and register it
to a Room when the client sends a join request.
You can test that your server handles more than one connection correctly by spawning multiple receivers and senders on the same server, and checking that the messages sent from all senders get correctly delivered to all receivers.
Receiver and sender loops
We recommend that you separate the communication loops for the senders and receivers into
the chat_with_sender() and chat_with_receiver() functions respectively. Please refer
to the sequence diagrams in Part 1 to determine how the loops should be implemented.
We have already handled the SIGPIPE signal for you in our provided server main
function, so you should be able to detect partial reads by matching the return
value of rio_* against the size of the message transmitted. If they do not
match, you may assume that a transmission error has occurred and should handle it as an
error.
For all synchronous messages, you must ensure that the server always transmits
some kind of response (err for error, ok for success) to receive full
credit. Failure to transmit a response to a synchronous message will cause the client to hang.
In the receiver loop, you must terminate the loop and tear down the client thread if any message transmission fails. For the sender loop, you must terminate the loop and tear down the client thread if any message fails to send, as there is no other way to detect a client disconnect. Be sure that you clean up any datastructures and entries specific to the client before terminating the thread to prevent resource leaks.
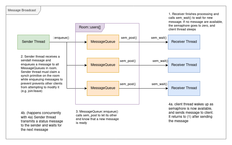
Broadcasting messages to receivers
We recommend that you implement the pub/sub pattern for synchronization, using the
MessageQueue class we outlined for you. In this pattern, a sending thread iterates
through all the Users in a room and pushes a message into each MessageQueue. This
event wakes up the receiver thread, allowing it to dequeue the messages at its leisure.
Here is a diagram of how this could work:

Queues are a useful paradigm because they allow messages to be processed at a different rate than we they are transmitted . If we had to wait for all messages to finish sending before releasing the lock on the room, we could end up spending all of our time servicing send requests, which would deadlock the server.
To implement this “notification” behaviour, we recommend that you use a
combination of a semaphore and a lock. The lock ensures that the message queue
can only be modified by one thread at a time, and the semaphore is used to
“notify” the other end that a new message is available. Recall that a semaphore
blocks a thread when it goes below zero, and can be incremented (sem_post) and
decremented (sem_wait, sem_timedwait) from different threads. Thus, we can
essentially use the semaphore in each MessageQueue as a sort of “smart”
counter of the available messages in the queue. This implements the correct
behaviour: if there are no messages available, we want the receiver to sleep until
there are available messages, and each time a message is sent, it reduces the
available messages by one.
The sender client thread may return a response to the sender as soon as the message is done being added to all MessageQueues. It does not need to wait until the message has actually been delivered to all of the receivers in the room, but it should not return a status until the message is done being enqueued.
Important: Remember that stack allocated data is thread local and must not be shared
between threads. Since the MessageQueue is being used as an inter-thread communication
primitive, you must ensure that messages pushed to the queue are always heap-allocated
(e.g. allocated using new). Likewise, ensure that the dequeuing thread takes
responsibility for freeing the memory. Finally, don’t forget to empty the queue (i.e. free
all queued messages) when the queue is destroyed to prevent memory leaks when a receiver
disconnects before all messages could be delivered to it (consider where this happens
carefully to implement the correct synchronization).
Note: While we recommend sem_timedwait() in the starter code, sem_wait() is also
acceptable for simplicity (i.e. you may safely ignore ts). (Using sem_timedwait() has
the advantage that the thread handling a connection with a receiver will not be blocked
indefinitely if there are no messages waiting to be delivered to that receiver.)
Synchronizing shared data
Synchronization is typically necessary when multiple threads can attempt to access the same data in a hazardous manner at the same time. Synchronization may also be necessary if certain semantics are desired of accessed to shared data (e.g. guaranteed ordering).
Strictly speaking, if the data type is atomic, read accesses need not be synchronized so long as they can never occur at the same time as a write. However, for this assignment, we are not using atomic types, so you will need to synchronize all concurrent access.
The section of code where synchronized access to data is imposed is called a “critical section”, and should be limited in length as concurrency is greatly restricted in these sections. Making critical sections too long can potentially cripple performance in real-world applications.
Add synchronization to the Server, MessageQueue, and Room objects to
ensure that updates to these objects will never be lost, not matter how the
objects are accessed. For example, if multiple clients try connect to the server
at the same time, both clients must be registered correctly, without losing
either one. Likewise, if two clients try join a room or send a chat at the
same time, both requests must be successfully carried out, with neither
operation “lost” or partially completed.
In a more practical sense, you may want to introduce a mutex to the Server,
Room and MessageQueue objects, and then add critical section(s) where needed
to ensure that the synchronization requirements are met. Very important: You
should not allow critical sections to be accessed across object boundaries to
prevent synchronization bugs. For example, if you implement a mutex in the
Room class, you should make it private and only synchronize to it from Room
methods.
Consider your synchronization hazards carefully! There are a few cases that may cause data races that are not immediately obvious (e.g. you must ensure that clients never broadcast and join/leave the room at the same time to prevent races).
Guard locks
To help ensure that locks are always released, we have provided a “block scoped lock”
implementing the “Resource Acquisition Is Initialization” (RAII) pattern in guard.h.
This means that constructing the Guard object blocks until the lock is acquired, and
allowing it to go out of scope releases the lock. If you need the lock to be held for a
shorter scope than the entire enclosing block, you can introduce additional scoped blocks:
void foo(pthread_mutex_t *lock) {
...
// introduce new block scope
{
// Aquire lock, blocks thread until lock becomes available
Guard(*lock);
// do something with the lock held
// invariant upheld: only one thread may enter this section at a time.
...
}
// lock is RELEASED here, and threads will be concurrent
...
}
We highly recommend that you use Guard objects instead of raw calls to
pthread_mutex_lock() and pthread_mutex_unlock(), as the block scoping
ensures that you will never forget to release the lock. This prevents a vast class
of possible deadlocks. Remember that pthread_mutex_init must be called exactly
once on each mutex before it can be used.
Synchronization report
Since synchronization is an important part of this assignment, we’d like you to support a report on your synchronization in your README.txt. Please include where your critical sections are, how you determined them, and why you chose the synchronization primitives for each section. You should also explain how your critical sections ensure that the synchronization requirements are met without introducing synchronization hazards (e.g. race conditions and deadlocks).
Error Handling
If the server fails to bind the listen TCP socket for any reason on the host, you must
print an error message to stderr and return a non-zero return code. Once the server
binds the port and starts listening for clients, it does not need to handle shutting
itself down.
We expect your server to be robust. This means no matter what any client
sends, in any order, your server should not crash. To ensure that this is
the case, you probably will want to use the rio_* functions, and the
Connection class you implemented for the clients. Some (non-exhaustive)
examples of bad things the clients may do that should not crash your server
include:
- Sending messages longer than
Message::MAX_LEN - Sending invalid messages that cannot be parsed, including empty messages.
- Sending messages with invalid tags.
- Leaving and joining at any point in the communication sequence.
- Attempting to send a response to a client that has dropped off between the time a message was sent and before it could accept its response.
If a message cannot be parsed, could not be carried out, or is not a valid
message, you must send an err message to the client with a descriptive
payload. If a sender tries to send a message or leave a room while it is not in
a room, you must also return err with a suitable payload. This should not
stop the server, nor disconnect the client. Otherwise, you must send an ok
message with suitable payload. Failure to send a response to a client operating
in synchronous mode at any time is a severe bug that will cause most tests to fail.
All client data should be cleaned up as soon as the server detects that the client connection has died. You may assume that any transmission error indicates that a client has died. It is okay if receivers are not cleaned up until the next broadcast is sent to a room for ease of implementation.
Since your server has no way of shutting down, you may ignore the “in-use at exit” portion of valgrind. You should still fix any leaks (sections marked “definitely lost”), invalid reads, invalid writes, and invalid conditional jumps
Implementation tips
Start early! There are quite a few things you will need to consider in order to receive full credit. We recommend that you start by implementing the logic that waits for new client connections and spawns client threads to handle them. If you are struggling with synchronization, we recommend that you start with a basic implementation without any synchronization, which might help you identify critical sections.
We recommend that you use detached threads. This means that you will not have to join
them back to the primary thread, and that you do not have to save the pthread_treturned
from pthread_create(). There are two safe ways to do this. This first is to initialize a
pthread_attr_t struct with the correct flags using pthread_attr_setdetachedstate(),
and pass this into the relevant argument for pthread_create(). The second is to call
pthread_detach(pthread_self()) from the child thread. Under no circumstances should you
attempt to detach the thread using a call in the creating thread, after the child
is created, as that will cause a data race.
Don’t forget to initialize your synchronization primitives before use. For
pthread_mutex_ts this is pthread_mutex_init(). For semaphores, this is sem_init().
Use of synchronization primitives before they are initialized is undefined behaviour and
will break your code. You should also destroy your synchronization primitives when you
release their associated resources. Failure to call the destruction functions may result
in leaked memory.
Do not attempt to share stack-allocated data between threads. This is undefined behaviour and generally causes severe bugs. Instead, ensure that any data that must be accessed between threads is part of a heap-allocation.
We also recommend using scope to your advantage. RAII resources such as the provided
Guard type prevent mistakes like forgetting to release resources, and defining variables
to the narrowest scopes they require dramatically reduces the clast radius of any
bugs that do arise. Aim to fail fast and early if invalid states are encountered.
If the server appears to become unresponsive for a long period of time it has probably deadlocked, and you will need to examine your synchronization. If a server doesn’t bind a socket on a given port, try another one, as the port you are trying to bind may be already taken (e.g. by another student on your ugrad machine).
Testing
We have provided the testing methods below to help you ensure that your program is working correctly. We highly recommend against using the autograder as your primary testing solution. The autograder is designed to be robust and thorough, and intentionally does not provide test feedback to you. Instead, we recommend that you use local testing techniques so you can use tools like debuggers and print statements to help debug.
Manual Testing
To test this program, you may follow the instructions in the MS1
Testing section, replacing the invocations of your client with
reference/ref-[client]. Netcat testing will probably also be a good idea so
you can figure out exactly what your server is sending.
For example, to test a server implementation against netcat, you could open
three terminal windows. In the first, you would run ./server [port], in the
second you would run nc localhost [port] and send a rlogin message, in the
third you would run nc localhost [port] and send a slogin message. Then you
would follow the flow diagrams to send messages from your netcat “clients”,
verifying the server responses that appear. If everything works in manual netcat
testing, you would move onto testing with our reference binaries using a similar
approach, before trying the automated test scripts posted below.
Here is a capture of an example testing session:
Automated Testing
Here are some automated tests you can try:
Don’t forget to make these scripts executable using chmod u+x [script name]!
test_sequential.sh runs two senders, one after the other, and is invoked
using:
./test_sequential.sh [port] [first_sender_input_file] [second_sender_input_file]
[output_stem]
test_interleaved.sh runs two senders, alternating between them for each line
of the input file. I can be invoked as follows:
./test_interleaved.sh [port] [unified input file] [output_stem]
test_concurrent.sh does its best to break your server’s synchronization by
spawning all sorts of clients that try send data as fast as possible while
simultaneously switching rooms and disconnecting. It can be invoked as follows:
./test_concurrent.sh [port] [iterations] [settling time]
[output_stem] will set the file that contains the receiver output after each
run. [output_stem].out contains the output of the receiver, and
[output_stem].err contains the receiver errors. For the sequential and
concurrent tests, we always expect the first user to be bob and the second
user to be alice, and errors for their respective senders will be found in
[user].err. Please keep this in mind as you write additional tests.
While we highly recommend you write your own test cases, we have provided the following tests inputs as examples:
You can run the reference sequential test using the following command:
./test_sequential.sh [port] seq_send_1.in seq_send_2.in seq_recv
and you should get nothing in seq_recv.err, bob.err, alice.err, and the
following output in seq_recv.out:
alice: Hello everyone
alice: I am trying to purchase the cookies
alice: Please give me your headcount and the number of cookies you want
bob: Hi Alice
bob: This is Bob.
bob: I want a chocolate peanut cookie with walnuts.
bob: Thanks!
and you should ensure that your server does not print anything to stdout.
You can run the reference interleaved test using the following command:
./test_interleaved.sh [port] test_inter.in inter_recv
and you should get nothing in inter_recv.err, bob.err, alice.err, and the
following output in inter_recv.out:
alice: This is a message from alice
bob: And this is a message from bob
alice: each alternating line of messages...
bob: will be send by a different client...
alice: this test ensures that clients are served in order
bob: and that one client may not monopolize the entire transmission
and you should ensure that the server does not print anything to stdout.
Some good parameters to start the concurrency test with are 10000 iterations and
30 seconds of settling time. If the test succeeds, you should see Tests passed
successfully!. Increasing the number of iterations will increase the likelihood
of detecting a race condition. If the test ends with Failed to verify* try
increasing the settling time. If increasing the settling time to over one
minute does not allow the test to pass, you probably have a race. However, do
note that having this test pass does not guarantee that your code is sync-safe.
You should run the concurrency test last, after you get all other functionality working. The concurrency test will exercise all parts of your server while it tries to cause race conditions.
Note that the server can be run under valgrind by setting the VALGRIND_ENABLE
environment variable to 1. For example, if you want to run the sequential test
with valgrind, the command would be run using VALGRIND_ENABLE=1
./test_sequential.sh .... Remember that you may ignore the reports for “indirectly lost”,
“possibly lost”, and “in use at exit”, and any leaks caused by pthread_*
functions, but must fix everything else.
Reference
In the reference directory of the project skeleton, you will find executables
called ref-server, ref-sender, and ref-receiver. As the names suggest, these
are the reference implementations of the server, sender, and receiver. Your
server, sender, and receiver executables should be functionally
equivalent.
Here is a suggested test scenario. You will need three terminal sessions.
In terminal number 1, run the server (user input in bold):
$ ./ref-server 47374
You can use any port number 1024 or above instead of 47374.
In terminal number 2, run the receiver (user input in bold):
$ ./ref-receiver localhost 47374 alice cafe
Make sure you use the same port that you used in the server command.
In terminal number 3, run the sender (user input in bold):
$ ./ref-sender localhost 47374 bob
/join cafe
hey everybody!
/quit
In terminal number 2 (where the receiver is running, you should see the following output):
bob: hey everybody!
Note that while the ref-sender program will terminate when the /quit command
is executed, the ref-server and ref-receiver programs will need to be
terminated using Control-C.
Submitting
You can use the solution.zip target in the provided Makefile to create a zipfile
you can submit to Gradescope:
make solution.zip
Upload your solution.zip as Assignment 5 MS1 or Assignment 5 MS2,
depending on which milestone you are submitting.
Make sure your Milestone 2 submission includes your README.txt describing
your approach to thread synchronization in the server.